Design your entire PostgreSQL schema visually — drag tables, trace foreign keys, and auto-arrange layouts for 120+ tables without breaking a sweat.
Most database diagramming tools are either generic (DrawDB, dbdiagram.io) or stuck in the desktop era (pgModeler, MicroOLAP). PgDesigner is built exclusively for PostgreSQL and runs in the browser — with the depth of a desktop app and the speed of a modern web UI.
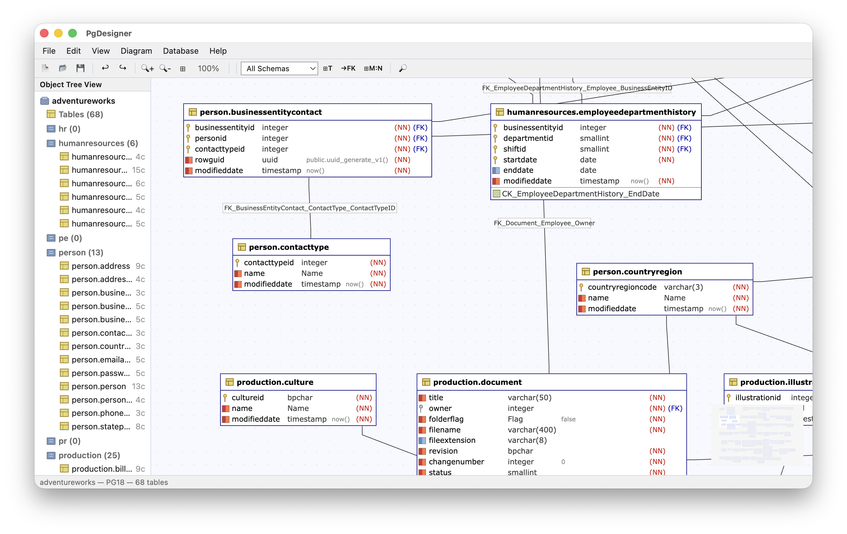
Every table, column, index, and foreign key is visible and editable directly on the diagram. No switching between tabs or dialogs — the canvas is the editor.
Move tables freely. Pan with middle-click or trackpad. Zoom with scroll wheel or shortcuts.
One click arranges all tables — no overlaps, FK relationships respected. Works on 120+ tables.
Navigate large schemas without losing context. The minimap shows your viewport position in real time.
Foreign keys render as directed edges with smart path routing. Click any edge to see the full FK definition.
Each table node shows column names with types (bigint, text, timestamptz),
inline PK / FK / UNIQUE badges, nullable markers, and a column count in the header.
Click any table to open the Table Editor with full column details, constraints, indexes, foreign keys, DDL preview, and lint results.
PgDesigner is tested on 6 real-world databases. The largest has 120+ tables and 150+ foreign keys — canvas stays smooth.
| Database | Tables | FK | Performance |
|---|---|---|---|
| Chinook | 11 | 11 | Instant |
| Northwind | 14 | 13 | Instant |
| Pagila | 15 | 12 | Instant |
| Airlines | 8 | 6 | Instant |
| AdventureWorks | 68 | 69 | Smooth |
| Synthetic | 120+ | 150+ | Smooth |
All 6 databases are included as sample projects in the download — open one and start exploring.
The Object Tree gives you a hierarchical view: schemas → tables → columns, indexes, and foreign keys. Need to jump somewhere fast? Ctrl+F opens Go To — type any table, column, or index name and you're there. Click a table to open the Table Editor. Double-click a name to rename inline.
Build your schema directly on the canvas. Click to place a table (auto-generates PK). Click two tables to create a foreign key — the FK column and constraint appear automatically. Need a many-to-many? Click table A, then B — PgDesigner creates the junction table with composite PK and both FKs.